Enunciados de questões e informações de concursos

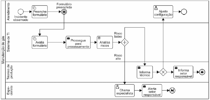
Considere o diagrama BPMN a seguir:

Nesse diagrama,



spinner
Ocorreu um erro na requisição, tente executar a operação novamente.