Enunciados de questões e informações de concursos

Universidade Federal de Santa Catarina
Questão 1 de 1
Assunto: UML

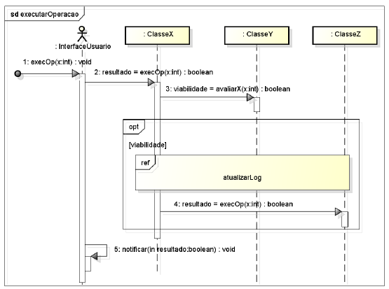
Considere o diagrama de sequência, abaixo, de uma aplicação hipotética, que detalha o caso de uso executarOperacao desta aplicação. Tal aplicação possui outro caso de uso, atualizarLog, referenciado no diagrama de sequência.


Considere também as seguintes afirmações a respeito da modelagem apresentada.


I. Toda ocorrência do caso de uso executarOperacao implica na ocorrência do caso de uso atualizarLog.


II. Um nodo decisão condiciona o envio de mensagem à instância da classe ClasseZ.


III. A modelagem abstrai o elemento que envia a primeira mensagem, usando para isso uma mensagem achada (found message).

 

 

Assinale a alternativa CORRETA.


Outras questões do mesmo concurso: UFSC / Ana TI (UFSC) / 2011


Questões comentadas
Questões sem comentário
1ª Fase - Prova Objetiva - Conhecimentos Específicos

1ª Fase - Prova Objetiva - Língua Portuguesa

spinner
Ocorreu um erro na requisição, tente executar a operação novamente.