Enunciados de questões e informações de concursos

Universidade Federal do Pará
Questão 1 de 1

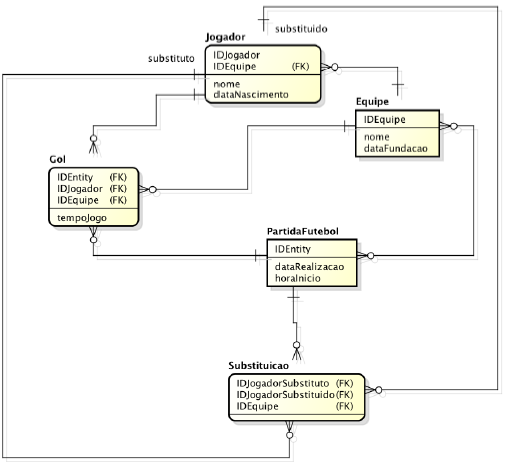
Considere o Diagrama Entidade Relacionamento conceitual mostrado abaixo que representa o armazenamento de informações sobre um jogo de Futebol.

 

 

Considere as afirmativas:

 

I. O relacionamento entre as entidades PartidaFutebol e Equipe pode ser suprimido pois representa uma informação redundante, sem alteração para o significado expresso pelo modelo apresentado.

 

II. Um autorrelacionamento na entidade Jogador permitiria a supressão da entidade Substituicao, sem alteração para o significado expresso pelo modelo apresentado.

 

III. A entidade Gol pode ser suprimida e seu atributo armazenado na entidade Equipe, sem alteração para o significado expresso pelo modelo apresentado.

 

IV. É possível construir uma consulta que recupere o Jogador com maior número de gols marcados durante a existência de uma Equipe.

 

V. Há um erro sintático no diagrama pois não é permitido haver uma entidade com dois relacionamentos com a mesma entidade (entre Substituicao e Jogador)

 

Com base na figura e nas afirmativas, estão corretas:



spinner
Ocorreu um erro na requisição, tente executar a operação novamente.